Hello,
My Name is
Aman Saxena

Skill Set
Web Design
I can create interactive responsive web pages. They may include animations, varients but the main feature is that they will be responsive which make it super cool.
App Development
I can make android apps using Android Studio and React Native as well, that can work on Android and IOS with very attractive user interface, to provide better experience to user.
Coding Profiles
Recent Projects
Leetcode Ally
Mobile App for Software Engineers
React Native application that allows you to access all DSA questions and solve them. Monitor your progress and learn new Skills like DSA, React, JS, SQL, MongoDB etc
EthosForces
React Native CP App
A React Native application where you can see all of your codeforces information, contests, ranks, and predict your rank.
Mesons
Competitive Programming Dashboard
A React Web application that contains all your Codeforces, Codechef and Leetcode data. User can make friends and assign them contests.
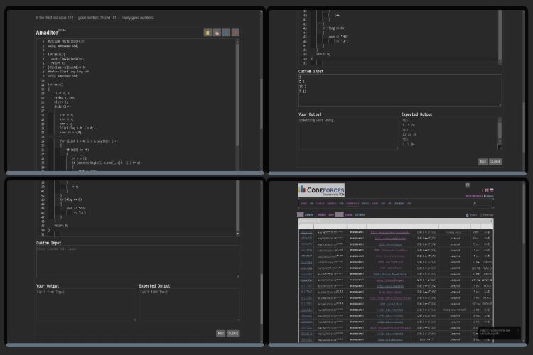
Amaditor
Chrome Extension for Codeforces
A Chrome Extension that injects code editor on Codeforces. Editor allows to write code and run it on sample test cases or custom inputs.
TrackMe
Productivity Monitor
An Android app which monitors the productivity of your entire day. Provides charts and comparisons with friends.

About Me
App Developer | Web Developer
Hello Reader, I am Aman a Web developer and also App developer, I am also interested in competitive programming, I am currently a student at KIET group of Institutuons pursuing my B.Tech degree with Computer Science as main stream. Connect with me, I love working with new people.
ResumeContact Info
Phone
+91 8534808164
amansaxena.work@gmail.com
Address
Ghaziabad, Uttar Pradesh, India











